เราชอบถ่ายเซลฟี่ และดาวน์โหลดวิดีโอที่กำลังมาแรง เพลงล่าสุด และภาพยนตร์ แต่ด้วยเวลาและข้อมูลส่วนเกิน เครื่องของเราอาจมีหน่วยความจำไม่เพียงพอ นั่นเป็นเหตุผลว่าหลังจากนั้นระยะหนึ่งประสิทธิภาพของระบบของเราก็ไม่เหมือนเดิมในตอนแรก
อย่างไรก็ตาม การลบไฟล์ที่ซ้ำกันจะไม่เพียงแต่กู้คืนพื้นที่เก็บข้อมูลจำนวนมาก แต่ยังช่วยเพิ่มความเร็วของคอมพิวเตอร์ของคุณด้วย โชคดีที่มีซอฟต์แวร์มากมายในตลาดที่คุณสามารถใช้ทำเช่นเดียวกันนี้ได้
ในโพสต์นี้ เราจะพูดถึง Wise Duplicate Finder เพื่อค้นหาและลบไฟล์ที่ซ้ำกันออกจากเครื่องของคุณอย่างง่ายดาย
ตัวค้นหาที่ซ้ำกันอย่างชาญฉลาดคืออะไร

มันเป็นเครื่องมือที่เหลือเชื่อที่ช่วยคุณค้นหาและลบไฟล์เรพพลิกาที่คุณมีในเครื่องของคุณ ซอฟต์แวร์นี้สามารถเปรียบเทียบชื่อไฟล์และขนาดไฟล์ได้ ดังนั้นคุณจึงไม่ต้องลบไฟล์สำคัญของคุณ เป็นวิธีที่ดีที่สุดวิธีหนึ่งที่จะช่วยคุณกำจัดไฟล์ที่ซ้ำกันและกู้คืนพื้นที่เก็บข้อมูลเพื่อการใช้งานที่ดียิ่งขึ้นโดยอัตโนมัติ

รูปแบบการกำหนดราคาของ Wise Duplicate Finder –
Wise Duplicate Finder มีราคาอยู่ที่ 19.95 ดอลลาร์สำหรับพีซีสูงสุด 3 เครื่อง นอกจากนี้ยังมีเวอร์ชันฟรีและสามารถดาวน์โหลดเพื่อทดลองใช้คุณลักษณะและฟังก์ชันการทำงาน คุณยังได้รับการรับประกันคืนเงินภายใน 60 วัน ซึ่งจะเป็นประโยชน์สำหรับผู้ใช้
ประโยชน์ของการใช้ Wise Duplicate Finder?
Wise Duplicate Finder มาพร้อมกับฟีเจอร์และความสามารถมากมายในการลบไฟล์เรพพลิกาของคุณตามความต้องการและความต้องการของคุณ มาดูคุณสมบัติของมันกันดีกว่า:
- จัดการรายการที่ซ้ำกันทุกประเภท
ไม่ว่าคุณจะทำสำเนารูปภาพ เพลง วิดีโอ หรือภาพยนตร์ Wise Duplicate Finder จะช่วยคุณค้นหาและกำจัดรายการซ้ำที่ไม่ต้องการในไม่กี่คลิก การลบไฟล์ที่ซ้ำกันจะไม่เพียงเพิ่มพื้นที่ว่างในดิสก์ของคุณ แต่ยังช่วยให้เครื่องของคุณเร็วขึ้นอีกด้วย
- กำจัดไฟล์ขนาดศูนย์
หลังจากลบไฟล์ที่ซ้ำซ้อนและไฟล์ที่ซ้ำกันออกจากอุปกรณ์ของคุณแล้ว คุณอาจสังเกตเห็นไฟล์ว่างเปล่า ซอฟต์แวร์ช่วยให้คุณค้นหาและลบไฟล์ขนาดศูนย์ เนื่องจากกระบวนการจัดการไฟล์ศูนย์ด้วยตนเองอาจทำให้คุณเสียเวลา
- สำรองและกู้คืน
Wise Duplicate Finder ช่วยให้แน่ใจว่าคุณจะไม่มีวันลบไฟล์สำคัญของคุณในขณะที่ล้างไฟล์จำลองของคุณ อย่างไรก็ตาม ในกรณีที่คุณลบไฟล์บางไฟล์โดยไม่ได้ตั้งใจ คุณสามารถกู้คืนได้ด้วยฟีเจอร์สำรองและกู้คืน
ตามที่ผู้พัฒนา Wise Duplicate Finder ระบุ ซอฟต์แวร์ได้รับการตั้งค่าให้สำรองไฟล์ที่ถูกลบโดยอัตโนมัติในตำแหน่งเฉพาะ ในกรณีที่คุณลบโดยไม่ได้ตั้งใจ
- กำจัดสำเนาที่ซ้ำกันของคุณด้วยตนเองหรือโดยอัตโนมัติ
หลังจากสแกนไฟล์แล้ว คุณจะได้รับรายการไฟล์ที่ซ้ำกันที่จัดเป็นระเบียบเรียบร้อยในกลุ่มต่างๆ ที่มีสีพื้นหลังต่างกัน ซอฟต์แวร์จะให้การควบคุมทั้งหมดแก่คุณในการกำจัดไฟล์จำลอง
คุณสามารถลบไฟล์ทีละไฟล์โดยใช้วิธีการแบบแมนนวล อย่างไรก็ตาม หากคุณมีรายการที่ซ้ำกันจำนวนมาก คุณสามารถกำจัดได้โดยทำการกำจัดอัตโนมัติ
- ซอฟต์แวร์หลายภาษา
Wise Duplicate Finder มีให้บริการในหลายภาษา เช่น อังกฤษ, อาหรับ, คาตาลันอินโดนีเซีย, จีนตัวย่อและตัวเต็ม, เดนมาร์กญี่ปุ่น, ดัตช์, รัสเซีย, ฟินแลนด์, เปอร์เซีย, ฝรั่งเศส, โปแลนด์, เซอร์เบีย, เยอรมัน, กรีก, ฮิบรู, สโลวัก, ฮังการี, โปรตุเกส , นอร์เวย์, อิตาลี และอื่นๆ อีกมากมาย
วิธีใช้ Wise Duplicate Finder
ขั้นตอนที่ 1:ขั้นแรก เปิดซอฟต์แวร์และคลิกที่ "สถานที่" ซึ่งคุณสามารถค้นหาได้ที่มุมบนซ้ายของหน้าจอ เลือก “เพิ่มโฟลเดอร์” และเรียกดูโฟลเดอร์ที่คุณต้องการตรวจสอบรายการที่ซ้ำกัน

ขั้นตอนที่ 2:นอกจากสถานที่แล้ว ยังมีแท็บอื่น คลิกเพื่อเลือกว่าคุณต้องการจับคู่แบบตรงทั้งหมด ตรงบางส่วน หรือขนาดและชื่อไฟล์ คลิกที่ “สแกน”

ขั้นตอนที่ 3:เมื่อการสแกนเสร็จสิ้น คุณจะเห็นไฟล์ที่ซ้ำกันทั้งหมดแสดงโดยกลุ่มที่มีสีพื้นหลังต่างๆ สิ่งที่คุณต้องทำคือ เลือกไฟล์ที่คุณต้องการกำจัดโดยกดปุ่ม “ลบรายการที่เลือก”

ข้อดีของ Wise Duplicate Finder
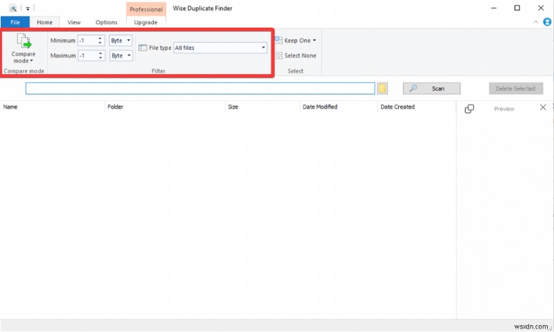
- คุณสามารถเลือกไฟล์ที่คุณต้องการรวมและแยกออกจากการสแกนได้
- คุณสามารถเลือกขนาดไฟล์สูงสุดและต่ำสุดที่จะรวมในการสแกนได้
- คุณสามารถกู้คืนไฟล์ที่ถูกลบโดยไม่ตั้งใจได้
- มีให้บริการในภาษาต่างๆ มากกว่า 25 ภาษา รวมทั้งภาษาอังกฤษและดัตช์
- นอกเหนือจากการลบไฟล์ที่ซ้ำกัน คุณยังสามารถกำจัดไฟล์ขนาดศูนย์ออกจากอุปกรณ์ของคุณได้
ข้อเสียของ Wise Duplicate Finder
- เมื่อคุณสแกนหาคู่ที่ตรงกันทุกประการ การดำเนินการให้เสร็จสิ้นจะใช้เวลามากขึ้น
- ไม่สามารถบันทึกรายการสแกนเพื่อใช้อ้างอิงในอนาคตได้
โดยรวมแล้ว Wise Duplicate Finder เป็นซอฟต์แวร์ที่โดดเด่นซึ่งช่วยคุณในการตรวจหาไฟล์มัลติมีเดีย เอกสาร และอีเมลจำลองได้อย่างง่ายดาย
ดาวน์โหลด Wise Duplicate ที่นี่
คำถามที่พบบ่อย –
Wise Duplicate Finder ฟรีหรือไม่
ใช่ Wise Duplicate Finder มีเวอร์ชันฟรี แม้ว่าคุณจะสามารถอัปเกรดเป็นเวอร์ชัน Pro เพื่อใช้คุณลักษณะขั้นสูงได้
Wise Duplicate Finder เข้ากันได้กับ Windows 11 หรือไม่
ใช่ Wise Duplicate Finder เข้ากันได้กับ Windows 11 เวอร์ชันล่าสุด คุณสามารถใช้บนคอมพิวเตอร์ได้อย่างง่ายดายโดยใช้สิ่งต่อไปนี้ - Windows 11, 10, 8 และ 7 (เวอร์ชัน 32 และ 64 บิต)
เครื่องมือนี้มีความปลอดภัยในการใช้งานอย่างไร
เป็นเครื่องมือที่ปลอดภัยต่อการใช้งานเมื่อคุณดาวน์โหลดจากแหล่งที่รับรองความถูกต้อง Wise Duplicate Cleaner มาจากกลุ่มผลิตภัณฑ์จากผู้พัฒนาที่เชื่อถือได้ -WiseCleaner