ในยุคนี้ที่เทคโนโลยีโลดโผนแทบทุกโดเมนในชีวิตของเรา การปกป้องข้อมูลและความเป็นส่วนตัวค่อนข้างเข้มงวดและดำเนินต่อไปโดยไม่บอกกล่าว วิธีหนึ่งที่แปลกมากในการบรรเทาภัยคุกคามด้านความเป็นส่วนตัวคือ การเข้ารหัส .
Windows ได้รวมฟังก์ชันการทำงานในการเข้ารหัสไฟล์ โฟลเดอร์ และแม้แต่ไดรฟ์ของคุณเพื่อช่วยรักษาข้อมูลของคุณให้ปลอดภัยและป้องกันบัญชีผู้ใช้อื่น ๆ ไม่ให้สามารถเข้าถึงได้ วันนี้ เราจะมาดูวิธีเข้ารหัสหรือถอดรหัสไฟล์/โฟลเดอร์ด้วยการคลิกเพียงครั้งเดียวโดยการจัดการรีจิสทรี .
ก่อนเริ่มใช้งาน เรามาดูกันว่า การเข้ารหัส . อะไร เป็นอย่างไรและถูกประกอบขึ้นใน Windows OS อย่างไร พูดง่ายๆ ก็คือ การเข้ารหัสจะนำข้อมูลปกติของคุณ พูดข้อความธรรมดา และแปลงเป็น “ข้อความเข้ารหัส” ที่ไม่สามารถอ่านได้จนกว่าคุณจะสร้างความหมายออกมา
ตอนนี้ข้อความเข้ารหัสหรือข้อความที่เข้ารหัสนี้ดีพอ ๆ กับลายเซ็นของมนุษย์ต่างดาวจนกว่าคุณจะสามารถถอดรหัสเพื่อแยกข้อความต้นฉบับ ใน Windows คุณลักษณะที่เรียกว่า ระบบไฟล์ที่เข้ารหัส (EFS) ทำให้สามารถเก็บข้อมูลของคุณในรูปแบบที่เข้ารหัสได้ โดยใช้อัลกอริธึมการเข้ารหัสแบบมาตรฐานและขั้นสูง , EFS เข้ารหัสไฟล์/โฟลเดอร์ที่เป็นปัญหาซึ่งทำให้ทุกคนไม่สามารถอ่านข้อมูลจริงได้จนกว่าจะไม่รู้ว่าจะถอดรหัสอย่างไร
บทแนะนำนี้จะแสดงการเข้ารหัสไฟล์ใดๆ ใน Windows 10/8/7 ด้วยการคลิกเพียงครั้งเดียว โดยเพิ่ม เข้ารหัส &ถอดรหัส รายการเมนูบริบทคลิกขวาของคุณ ควรสังเกตว่า EFS ไม่มีให้บริการใน Windows รุ่น Home พร้อมใช้งานใน Windows 10 Pro, Enterprise &Education, Windows 7 Pro, Ultimate, Enterprise และ Windows 8 Pro และรุ่น Enterprise
เพิ่มการเข้ารหัสหรือถอดรหัสไปยังเมนูบริบท
ใน Windows เมื่อเราเข้ารหัสไฟล์ใดๆ บัญชีผู้ใช้อื่นจะไม่สามารถเข้าถึงได้ ด้วยเหตุนี้จึงมักใช้ EFS ใน รุ่น Enterprise ของระบบปฏิบัติการ Windows อย่างไรก็ตาม หากคุณต้องการทดลองใช้บนพีซี ให้ทำตามขั้นตอนด้านล่างเพื่อเพิ่มรายการเข้ารหัสหรือถอดรหัสลงในเมนูบริบทคลิกขวา
1. สร้างจุดคืนค่าระบบก่อน จากนั้นกด คีย์ Windows + R บนแป้นพิมพ์ของคุณเพื่อเปิดพรอมต์เรียกใช้ พิมพ์ regedit.exe แล้วกด Enter เพื่อเปิด Registry Editor
2. ไปที่พาธด้านล่างในบานหน้าต่างด้านซ้ายของ Registry Editor
HKEY_CURRENT_USER\Software\Microsoft\Windows\CurrentVersion\Explorer\Advanced

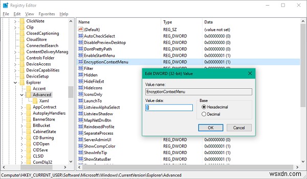
3. คุณจะต้องสร้าง DWORD ใหม่สำหรับเมนูบริบทการเข้ารหัสที่นี่ ในกรณีที่คุณไม่สามารถมองเห็นได้ในบานหน้าต่างด้านขวา คลิกขวาขั้นสูงและเลือกใหม่> DWORD (32-บิต) ค่า
4. ตั้งชื่อเป็น “EncryptionContextMenu” แล้วกด Enter
5. ดับเบิลคลิกและเปิดค่าที่สร้างใหม่นี้และตั้งค่าเป็น 1 ดังแสดงในภาพด้านล่าง คลิกตกลง

ตอนนี้ รีสตาร์ทเครื่องคอมพิวเตอร์เพื่อให้การเปลี่ยนแปลงมีผล เมื่อลงชื่อเข้าใช้แล้ว คุณจะสังเกตเห็นว่าเมนูบริบทของไฟล์/โฟลเดอร์มีรายการใหม่สำหรับเข้ารหัสเนื้อหาพื้นฐาน
หลังจากที่คุณเข้ารหัสไฟล์ใดๆ โดยเลือก เข้ารหัส จากเมนูบริบท ไฟล์เดียวกันจะไม่สามารถเข้าถึงได้จากบัญชีผู้ใช้อื่นในเครื่องเดียวกัน

หากคุณกำลังพยายามเข้ารหัสทั้งโฟลเดอร์ ระบบจะขอให้คุณยืนยันการดำเนินการเปลี่ยนแอตทริบิวต์นี้ ดังภาพที่แสดงด้านล่าง

เมื่อไฟล์ได้รับการเข้ารหัสแล้ว ภาพล็อก ควรปรากฏที่มุมบนขวาของไอคอนไฟล์/รูปภาพ คุณสามารถถอดรหัสไฟล์ได้อย่างง่ายดายเช่นกันโดยเลือก ถอดรหัส จากเมนูบริบท แต่ที่แน่ชัด วิธีนี้ใช้ได้กับไฟล์ที่เข้ารหัสเท่านั้น

นั่นแหละเพื่อน! คุณสามารถใช้ประโยชน์จากคุณลักษณะการรักษาความปลอดภัยนี้ในกรณีที่คุณมีบัญชีหลายบัญชีบนพีซีที่ใช้ Windows
ไปที่นี่หากคุณกำลังมองหาซอฟต์แวร์เข้ารหัสไฟล์ดีๆ ฟรีสำหรับคอมพิวเตอร์ Windows ของคุณ