Computer >> บทช่วยสอนคอมพิวเตอร์ >  >> ระบบ >> Windows 10

วิธีแก้ไขข้อผิดพลาดเครือข่ายที่ไม่ระบุใน Windows

มีหลายสาเหตุว่าทำไมคุณถึงได้รับข้อผิดพลาดเครือข่ายที่ไม่สามารถระบุได้ใน Windows สิ่งเหล่านี้เกี่ยวข้องกับการเชื่อมต่อ ในขณะที่การตั้งค่าเครือข่ายบางอย่างอาจทำให้เกิดอย่างอื่น นอกจากนี้ บางโปรแกรมอาจเปลี่ยนแปลงการตั้งค่าระบบและทำให้เกิดปัญหา

ปัญหาเครือข่ายส่วนใหญ่ไม่ได้หยั่งรากลึกในระบบ ดังนั้น มาดูการแก้ไขที่ระดับพื้นผิวกันก่อน หากไม่ได้ผล คุณสามารถดำเนินการเปลี่ยนแปลงที่สำคัญบางอย่างได้ ต่อไปนี้เป็นวิธีแก้ไขบางประการที่คุณสามารถลองแก้ไขข้อผิดพลาดเครือข่ายที่ไม่สามารถระบุได้ใน Windows

1. ทำการแก้ไขเบื้องต้นบางอย่าง

ต่อไปนี้คือการแก้ไขเบื้องต้นบางประการที่คุณนำไปใช้ได้ก่อนที่จะดำเนินการเปลี่ยนแปลงที่สำคัญ

ปิดใช้งานโหมดเครื่องบิน

ในหลายกรณี ข้อผิดพลาดนี้เกิดขึ้นหลังจากที่ผู้ใช้เปิดโหมดเครื่องบิน ไม่ว่าจะโดยตั้งใจหรือโดยไม่ได้ตั้งใจ หากเปิดโหมดเครื่องบินไว้ ระบบอาจสร้างข้อผิดพลาดที่ไม่สามารถระบุได้เมื่อเข้าถึงอินเทอร์เน็ต หากต้องการปิดโหมดเครื่องบิน ให้ทำตามคำแนะนำ

  1. คลิกที่ไอคอน Windows บนทาสก์บาร์และเปิด การตั้งค่า .
  2. ไปที่ เครือข่ายและอินเทอร์เน็ต การตั้งค่า.
  3. เลือก โหมดเครื่องบิน จากเมนูด้านซ้ายและปิดสวิตช์หากเปิดอยู่ วิธีแก้ไขข้อผิดพลาดเครือข่ายที่ไม่ระบุใน Windows

หากการปิดโหมดเครื่องบินไม่สามารถแก้ปัญหาได้ ให้ลองเชื่อมต่อระบบกับอินเทอร์เน็ตอีกครั้ง

เชื่อมต่ออินเทอร์เน็ตของคุณอีกครั้ง

ข้อผิดพลาดของเครือข่ายที่ไม่สามารถระบุได้อาจเกิดขึ้นเนื่องจากการสูญหายของแพ็กเก็ตที่เฉพาะเจาะจง หรือหากอุปกรณ์มีปัญหาในการแปลแพ็กเก็ตข้อมูลประจำตัวอย่างถูกต้อง การเชื่อมต่ออินเทอร์เน็ตใหม่อาจช่วยแก้ปัญหาได้

ถอดปลั๊กและเสียบสายอีเทอร์เน็ตของคุณใหม่หากคุณใช้การเชื่อมต่อแบบมีสาย หากคุณเชื่อมต่อกับ Wi-Fi คุณจะเห็นไอคอน Wi-Fi ที่ด้านล่างขวาของแถบงาน ปิดเครื่องแล้วเปิดใหม่อีกครั้ง

วิธีแก้ไขข้อผิดพลาดเครือข่ายที่ไม่ระบุใน Windows

คุณสามารถลบการเชื่อมต่อเครือข่ายเก่าทั้งหมดเป็นวิธีแก้ไขเบื้องต้นครั้งสุดท้ายได้ หากการเชื่อมต่ออินเทอร์เน็ตใหม่ยังไม่สามารถแก้ไขปัญหาได้

ลบการเชื่อมต่อเครือข่ายเก่า

หากคุณเคยเชื่อมต่อกับเครือข่ายต่างๆ มากมายในอดีต มีโอกาสสูงที่ระบบของคุณจะมีโปรไฟล์เครือข่ายเก่าหลายโปรไฟล์นั่งอยู่เฉยๆ และไม่ทำอะไรเลย บางครั้งสิ่งเหล่านี้อาจรบกวนวิธีที่พีซีของคุณเชื่อมต่ออินเทอร์เน็ต

ที่เกี่ยวข้อง:วิธีผสานการเชื่อมต่ออินเทอร์เน็ตหลายรายการ

ลบเครือข่ายเก่าโดยทำตามขั้นตอนด้านล่าง:

  1. คลิกที่ไอคอน Windows บนทาสก์บาร์และเปิด การตั้งค่า .
  2. ไปที่ เครือข่ายและอินเทอร์เน็ต .
  3. เลือก Wi-Fi จากเมนูด้านซ้ายและคลิก จัดการเครือข่ายที่รู้จัก .
  4. จากนั้นคลิกที่คนรู้จักเก่าทีละคนแล้วกด ลืม ปุ่ม. วิธีแก้ไขข้อผิดพลาดเครือข่ายที่ไม่ระบุใน Windows

เมื่อคุณได้ลองแก้ไขเบื้องต้นทั้งสามวิธีแล้วและไม่สามารถแก้ไขปัญหาได้ ก็ถึงเวลาดำเนินการเปลี่ยนแปลงที่สำคัญต่อ

2. ปิดไฟร์วอลล์ของคุณ

ไฟร์วอลล์ Windows คือหน้าจอความปลอดภัยที่ทำหน้าที่สแกนแต่ละแพ็คเก็ตข้อมูลที่เข้าสู่บรรยากาศของระบบ ในบางกรณี ไฟร์วอลล์อาจถือว่าการเชื่อมต่อกับ Wi-Fi ของคุณเป็นภัยคุกคามด้านความปลอดภัย การปิดไฟร์วอลล์อาจช่วยแก้ปัญหาได้ ทำตามขั้นตอนที่กำหนดเพื่อปิดไฟร์วอลล์

  1. เปิด Windows แผงควบคุม .
  2. นำทางไปยัง ระบบและความปลอดภัย และคลิกที่ ไฟร์วอลล์ Windows Defender
  3. ที่เมนูด้านซ้าย ให้คลิกที่ เปิดหรือปิดไฟร์วอลล์ Windows Defender . วิธีแก้ไขข้อผิดพลาดเครือข่ายที่ไม่ระบุใน Windows
  4. เลือกตัวเลือก "ปิดไฟร์วอลล์ Windows Defender (ไม่แนะนำ) " ตามประเภทเครือข่ายของคุณ ถ้าเป็นสาธารณะหรือส่วนตัว วิธีแก้ไขข้อผิดพลาดเครือข่ายที่ไม่ระบุใน Windows

3. เปลี่ยนเซิร์ฟเวอร์ DNS

การตั้งค่า DNS กำหนดประเภทของการเชื่อมต่อเครือข่าย เช่น Dynamic Host Configuration Protocol (DHCP) หรือแบบคงที่ โดยส่วนใหญ่ ผู้ให้บริการของคุณจะเลือกเซิร์ฟเวอร์ DNS ให้คุณโดยอัตโนมัติ ในบางครั้ง เซิร์ฟเวอร์ DNS ที่กำหนดค่าไม่ถูกต้องอาจทำให้เบราว์เซอร์ของคุณไม่สามารถเชื่อมต่อกับอินเทอร์เน็ตได้

การเปลี่ยนเซิร์ฟเวอร์ DNS อาจให้การเชื่อมต่อจากสวิตช์อื่น ซึ่งจะช่วยแก้ไขข้อผิดพลาดเครือข่ายที่ไม่สามารถระบุได้ในเครื่องของคุณ หากต้องการเปลี่ยนเซิร์ฟเวอร์ DNS ให้ทำตามขั้นตอนด้านล่าง:

  1. คลิกที่ไอคอน windows บนทาสก์บาร์และเปิด การตั้งค่า .
  2. ไปที่ เครือข่ายและอินเทอร์เน็ต .
  3. เลือก Wi-Fi จากเมนูด้านซ้ายและคลิกที่การเชื่อมต่อของคุณ
  4. ใต้ การตั้งค่า IP คลิกที่ แก้ไข และเปลี่ยนการตั้งค่าจาก DHCP เป็น คู่มือ . วิธีแก้ไขข้อผิดพลาดเครือข่ายที่ไม่ระบุใน Windows
  5. สลับบน IPv6 หรือ IPv4 ขึ้นอยู่กับการเชื่อมต่อของคุณ
  6. ป้อนเซิร์ฟเวอร์ DNS ใหม่และที่อยู่ IP แล้วกด บันทึก . วิธีแก้ไขข้อผิดพลาดเครือข่ายที่ไม่ระบุใน Windows

หมายเหตุ: คุณอาจต้องล้างแคช DNS เก่าเพื่อหลีกเลี่ยงปัญหาขณะเพิ่มแคชใหม่

4. อัปเดตไดรเวอร์ของการ์ดเครือข่ายของคุณ

หากการ์ดเครือข่ายมีปัญหาในการแปลแพ็กเก็ตผ่านสายสื่อสารหรือเราเตอร์ การอัปเดตไดรเวอร์อาจช่วยแก้ปัญหาได้ การอัปเดตไดรเวอร์การ์ดเครือข่ายจะรีเซ็ตการตั้งค่าเป็นเวอร์ชันล่าสุดโดยไม่ส่งผลต่อการตั้งค่าของผู้ใช้

ที่เกี่ยวข้อง:ผู้ให้บริการอินเทอร์เน็ตที่ดีที่สุดสำหรับการเชื่อมต่อที่เร็วขึ้น

ในการอัปเดตไดรเวอร์เครือข่ายของคุณ ให้ทำตามขั้นตอนด้านล่าง:

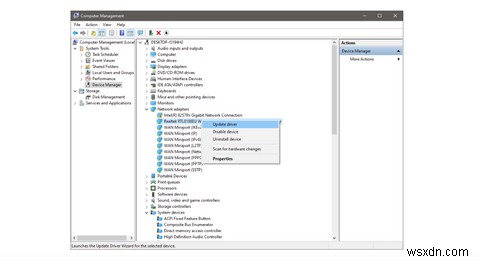
  1. คลิกขวาที่ พีซีเครื่องนี้ บนเดสก์ท็อปแล้วคลิก จัดการ .
  2. คลิกที่ตัวจัดการอุปกรณ์ จากเมนูด้านซ้ายและขยาย อะแดปเตอร์เครือข่าย หมวดหมู่.
  3. เลือกอะแดปเตอร์เครือข่ายที่ทำงานอยู่ในปัจจุบันของคุณ วิธีแก้ไขข้อผิดพลาดเครือข่ายที่ไม่ระบุใน Windows
  4. คลิกขวาและเลือก อัปเดตไดรเวอร์ .
  5. คลิกที่ ค้นหาไดรเวอร์โดยอัตโนมัติ และปฏิบัติตามคำแนะนำบนหน้าจอ

5. รีเซ็ต TCP/IP Stack

โดยการรีเซ็ตสแต็ก TCP/IP คุณมักจะรีเซ็ตการตั้งค่า TCP/IP ปัจจุบัน หากข้อผิดพลาดของเครือข่ายที่ไม่ทราบสาเหตุเกิดจากการทับซ้อนกันของสแต็ก TCP/IP หรือส่วนใดส่วนหนึ่งล้มเหลวในการไปถึงปลายทาง การรีเซ็ตจะทำให้กลับมาเป็นปกติ

ทำตามขั้นตอนด้านล่างเพื่อรีเซ็ตสแต็ก TCP/IP

  1. พิมพ์ CMD ในแถบค้นหาของ Windows ให้คลิกขวาที่ไอคอนพรอมต์คำสั่งแล้วเลือก เรียกใช้ในฐานะผู้ดูแลระบบ .
  2. พิมพ์ "netsh int ip reset " ในพรอมต์คำสั่งและป้อน วิธีแก้ไขข้อผิดพลาดเครือข่ายที่ไม่ระบุใน Windows

รีสตาร์ทเครื่องหลังจากเสร็จสิ้นและตรวจสอบว่าปัญหาหายไปหรือไม่

6. วินิจฉัยปัญหาเราเตอร์

เมื่อคุณลองแก้ไขทั้งหมดในรายการแล้ว คุณควรเชื่อมต่ออินเทอร์เน็ตอีกครั้งโดยไม่เห็นข้อผิดพลาดของเครือข่ายที่ไม่สามารถระบุได้ หากไม่ เป็นไปได้ว่าปัญหาไม่ได้อยู่ที่คอมพิวเตอร์ของคุณ แต่เกิดจากเราเตอร์ของคุณ ด้านล่างนี้คือขั้นตอนบางส่วนที่คุณควรทำเพื่อแยกแยะความเป็นไปได้นี้:

  1. ตรวจสอบเราเตอร์ของคุณทางกายภาพเพื่อหาความเสียหาย
  2. ตรวจสอบให้แน่ใจว่าไม่มีการเชื่อมต่อที่หลวม
  3. ตรวจสอบความร้อนสูงเกินไปหรือโอเวอร์โหลดได้
  4. ทำตามคำแนะนำของเราเตอร์เพื่อตรวจสอบไฟแสดงสถานะ

กำจัดข้อผิดพลาดเครือข่ายที่ไม่ปรากฏชื่อ

หวังว่าการแก้ไขในรายการจะช่วยให้คุณเชื่อมต่อใหม่ได้ อย่างไรก็ตาม หากคุณยังคงไม่สามารถเชื่อมต่ออินเทอร์เน็ตได้ คุณสามารถลองปิดการใช้งานโปรแกรมไฟร์วอลล์ของบริษัทอื่น ตรวจสอบการตั้งค่าอแด็ปเตอร์ของคุณ และปิดใช้งานโปรแกรมป้องกันไวรัสทั้งหมด หากดูเหมือนว่าจะไม่ทำงาน โปรดติดต่อ IPS ซึ่งอาจช่วยให้คุณมีปัญหาที่รุนแรงขึ้น

คุณมีการเชื่อมต่ออินเทอร์เน็ตที่ปลอดภัยหรือไม่? การรักษาความปลอดภัยการเชื่อมต่ออินเทอร์เน็ตของคุณเป็นสิ่งสำคัญในการปรับปรุงประสบการณ์ออนไลน์ของคุณและให้ข้อมูลของคุณปลอดภัย เพื่อความปลอดภัยของการเชื่อมต่ออินเทอร์เน็ต คุณควรทดสอบความแรงของไฟร์วอลล์ ตรวจสอบโปรแกรมป้องกันไวรัส ตรวจสอบโปรโตคอลขณะเรียกดู และหากคุณใช้การเชื่อมต่อ VPN ตรวจสอบให้แน่ใจว่าไม่มีการรั่วไหล