ต้องเรียนรู้ วิธีจัดการ โมเดลข้อมูล ใน Excel ? หากคุณกำลังมองหาลูกเล่นที่ไม่เหมือนใคร คุณมาถูกที่แล้ว บทความนี้จะกล่าวถึงทุกขั้นตอนในการจัดการตัวแบบข้อมูล ใน Excel เราจะนำคุณไปสู่แนวทางที่สมบูรณ์เพื่อเรียนรู้ทั้งหมดนี้
คุณสามารถดาวน์โหลดเวิร์กบุ๊ก Excel ต่อไปนี้เพื่อทำความเข้าใจและฝึกฝนตนเองให้ดียิ่งขึ้น
ตัวแบบข้อมูลใน Excel คืออะไร
ตัวแบบข้อมูลของ Excel เป็นรูปแบบเฉพาะของตารางข้อมูลซึ่งตารางตั้งแต่สองตารางขึ้นไปมีความเกี่ยวข้องกันผ่านชุดข้อมูลที่ใช้ร่วมกันตั้งแต่หนึ่งชุดขึ้นไป เราสร้างตารางเดียวที่สามารถเข้าถึงข้อมูลจากตารางทั้งหมดในตัวแบบข้อมูล . เราทำสิ่งนี้โดยการรวมตารางกับข้อมูลจากหลายแผ่นงานหรือแหล่งข้อมูล
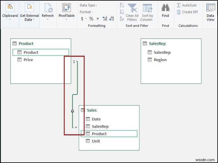
ตามภาพประกอบ ตารางข้อมูลประกอบด้วยตารางของผลิตภัณฑ์ , ตัวแทนขาย และ การขาย . เราสามารถเชื่อมโยงชุดข้อมูลเหล่านี้เข้าด้วยกัน การใช้ Excel ตัวแบบข้อมูล เราสามารถสร้างความสัมพันธ์ระหว่างพวกเขาได้
เหตุใดการสร้างแบบจำลองข้อมูลใน Excel จึงสำคัญ
การเข้าใจถึงความสำคัญของบางสิ่งบางอย่างช่วยในการทำความเข้าใจว่าทำไมคุณจึงควรใช้ ข้อมูลที่จำเป็นในการสร้างรายงานไม่สามารถมีอยู่ในตารางข้อมูลเดียว มักเกิดขึ้นในหลาย ๆ สถานการณ์ ซึ่งเป็นสาเหตุที่ Excel ตัวแบบข้อมูล เป็นสิ่งจำเป็น
จากสถานการณ์ดังกล่าว ไม่น่าเป็นไปได้ที่รายงานเกี่ยวกับผลิตภัณฑ์ และ ตัวแทนขาย จะถูกเพิ่มใน บันทึกการขาย ฐานข้อมูล เพื่อสร้างความสัมพันธ์ระหว่างตาราง ผลิตภัณฑ์ , ตัวแทนขาย และ การขาย ราคาของผลิตภัณฑ์และภูมิภาคของตัวแทนขายจะต้องดึงชื่อตารางเพื่อใช้ในฝ่ายขาย รายงาน
5 ขั้นตอนในการจัดการตัวแบบข้อมูลใน Excel
ในส่วนต่อไปนี้ เราจะใช้วิธีการที่มีประสิทธิภาพและยุ่งยากวิธีหนึ่งในการจัดการตัวแบบข้อมูล ใน Excel การสร้าง โมเดลข้อมูล ใน Excel เป็นขั้นตอนแรก จากนั้นคุณจะได้เรียนรู้วิธีการจัดการ ส่วนนี้ให้รายละเอียดมากมายเกี่ยวกับวิธีการนี้ คุณควรเรียนรู้และนำไปใช้เพื่อปรับปรุงความสามารถในการคิดและความรู้ Excel ของคุณ
ที่นี่เราใช้ Microsoft Excel 365 คุณสามารถใช้เวอร์ชันอื่นได้ตามสะดวก
ขั้นตอนที่ 01: เตรียมชุดข้อมูล
เพื่อสร้างแบบจำลองข้อมูล อันดับแรก เราต้องเตรียมชุดข้อมูลที่เข้ากันได้ สำหรับเรื่องนี้ก็ทำตามได้เลย
- ประการแรก เขียน รายการราคาของผลิตภัณฑ์ ในบางเซลล์ที่ผสานด้วยขนาดตัวอักษรที่ใหญ่ขึ้น ซึ่งจะทำให้ส่วนหัวน่าสนใจยิ่งขึ้น จากนั้นพิมพ์ช่องพาดหัวที่จำเป็นสำหรับข้อมูลของคุณ
- ตอนนี้ หลังจากเสร็จสิ้นส่วนหัวแล้ว คุณต้องป้อน ผลิตภัณฑ์ และ ราคา คอลัมน์
- ใน ผลิตภัณฑ์ เราจะใส่ชื่อสินค้า
- จากนั้น ใน ราคา เราต้องใส่ราคาที่เกี่ยวข้องของผลิตภัณฑ์เหล่านี้
- ดังนั้น ช่วงข้อมูลแรกควรมีลักษณะดังนี้

- หลังจากนั้น ให้สร้างชุดข้อมูลอื่นของ ข้อมูลของ SalesReps โดยใช้ ตัวแทนขาย และ ภูมิภาค คอลัมน์พร้อมกับรายการที่สมจริง

- สุดท้าย สร้างชุดข้อมูลสุดท้ายของ บันทึกการขายรายเดือน . ในที่นี้ เราใช้ วันที่ , ตัวแทนขาย , ผลิตภัณฑ์ และ หน่วย คอลัมน์เพื่อบันทึกยอดขาย

นี่คือชุดข้อมูลของเรา เราสร้าง 3 . เหล่านี้ ช่วงข้อมูลในสามแผ่นงานที่แตกต่างกันในสมุดงานเดียว
อ่านเพิ่มเติม: วิธีรับข้อมูลจากตัวแบบข้อมูลใน Excel (2 วิธีง่ายๆ)
ขั้นตอนที่ 02: แทรกตาราง
ในขั้นตอนที่สอง เราจะแปลงช่วงข้อมูลอย่างง่ายเหล่านี้เป็นตารางข้อมูลและตั้งชื่อให้แตกต่างกัน ไปดูกันได้เลย
- ขั้นแรก เลือกเซลล์ B4 . ดังนั้น คุณสามารถเลือกเซลล์ใดก็ได้ในชุดข้อมูลนี้ (เช่น เซลล์ใดๆ ใน B4:C10 ช่วง)
- ประการที่สอง ไปที่ แทรก แท็บ
- จากนั้น เลือก ตาราง ตัวเลือกใน ตาราง กลุ่ม
- หรืออีกวิธีหนึ่ง ให้กด CTRL+T เพื่อแทรกตาราง

- ทันที สร้างตาราง ช่องป้อนข้อมูลเปิดขึ้น
- หลังจากนั้น อย่าลืมทำเครื่องหมายที่ช่องข้าง ตารางของฉันมีส่วนหัว .
- ถัดไป คลิกตกลง .

- ดังนั้นเราจึงได้โต๊ะ
- ตอนนี้ ย้ายไปที่ การออกแบบตาราง แท็บ
- จากนั้น คลิกที่ ตัวเลือกสไตล์ตาราง เมนูแบบเลื่อนลงของกลุ่ม
- ภายหลัง ให้ยกเลิกการทำเครื่องหมายที่ช่องข้าง ปุ่มตัวกรอง .

- ในขณะนี้ ให้เลือกกล่อง ชื่อตาราง ภายใต้ คุณสมบัติ กลุ่ม. และแก้ไขชื่อ ในกรณีนี้ เราเขียนชื่อตารางเป็น ผลิตภัณฑ์ .

- ตอนนี้ ตารางแรกของเราพร้อมแล้วเหมือนด้านล่าง

- ในทำนองเดียวกัน แทรกอีกสองตาราง SalesRep และ การขาย จากชุดข้อมูล


อ่านเพิ่มเติม: วิธีใช้ตัวแบบข้อมูลใน Excel (3 ตัวอย่าง)
ขั้นตอนที่ 03: เพิ่มไปยังโมเดลข้อมูล
ในขั้นตอนนี้ เราจะเพิ่มตารางเหล่านี้ลงในตัวแบบข้อมูล . มาดูรายละเอียดขั้นตอนกันเลย
- ในขั้นต้น เลือกเซลล์ใดก็ได้ในตาราง ที่นี่เราเลือกเซลล์ B4 .
- จากนั้นข้ามไปที่ Power Pivot แท็บ
- หลังจากนั้น เลือก เพิ่มไปยังโมเดลข้อมูล บน ตาราง กลุ่ม

- หลังจากนั้นไม่นาน Power Pivot สำหรับ Excel หน้าต่างจะเปิดขึ้น
- ดังนั้น เราจะเห็นตารางเพิ่มในชีตที่ตั้งชื่อตามตาราง

- ในทำนองเดียวกัน เพิ่มอีกสองตารางใน Power Pivot .

ขั้นตอนที่ 04: จัดการโมเดลข้อมูล
ในขณะนี้ เราจะจัดการโมเดลข้อมูล . ดังนั้นอย่ารอช้า มาดำดิ่งกัน
- ขั้นแรก เลือก มุมมองไดอะแกรม บน มุมมอง กลุ่ม

- ในกรณีนี้ ให้คลิกที่ผลิตภัณฑ์ ใน ผลิตภัณฑ์ ตารางแล้วลากเมาส์ไปที่ ผลิตภัณฑ์ ใน การขาย ตาราง.

- ดังนั้นจึงสร้างความสัมพันธ์แบบหนึ่งต่อกลุ่ม ระหว่างสองตารางนี้

- พอๆ กัน , สร้างความสัมพันธ์อื่นระหว่างตาราง ตัวแทนขาย และ การขาย .

- ณ จุดนี้ ให้เลือก มุมมองข้อมูล บน มุมมอง กลุ่มเพื่อกลับสู่ เงื่อนไขการดูก่อนหน้า .

- ต่อจากนี้ ให้เพิ่มคอลัมน์ใหม่ ยอดขาย ในตาราง ยอดขาย ที่ด้านขวาของ หน่วย คอลัมน์
- บอกตามตรงว่าจะมียอดขายเท่ากับการคูณราคาต่อหน่วยที่มีขาย

- จากนั้น เลือกเซลล์แรกภายใต้ ยอดขาย คอลัมน์
- หลังจากนั้น ให้จดสูตรต่อไปนี้ใน แถบสูตร .
=RELATED('Product'[Price])*Sales[Unit]
- ต่อมา กด ENTER ที่สำคัญ

- ในทางกลับกัน ให้เลือกเซลล์ตามที่แสดงในภาพด้านล่าง
- นอกจากนี้ ให้วางสูตรด้านล่าง
Total Amount:=SUM(Sales[Amount])
- ตามนั้น กด ENTER .

อ่านเพิ่มเติม: [แก้ไขแล้ว!] ความสัมพันธ์ของแบบจำลองข้อมูล Excel ไม่ทำงาน (6 โซลูชัน)
ขั้นตอนที่ 05: สร้าง PivotTable
เป็นขั้นตอนสุดท้ายในการทำงานของเรา ที่นี่ เราจะสร้างรายงานโดยใช้โมเดลข้อมูล . มาดูขั้นตอนกันเลย
- ก่อนอื่น ให้คลิกที่ PivotTable กลุ่ม

- ทันที จะเปิด สร้าง PivotTable ช่องใส่ของ
- จากนั้น ตรวจสอบวงกลมข้าง แผ่นงานที่มีอยู่ .
- ถัดไป เลือก ตำแหน่ง เป็นเซลล์ G4 ใน การขาย ใบงาน
- จากนั้น คลิก ตกลง .

- ทันที PivotTable พื้นที่ปรากฏบนแผ่นงานที่ใช้งานอยู่

- จากนั้น คลิกที่ใดก็ได้บน PivotTable พื้นที่. ดังนั้น จะเป็นการเปิดฟิลด์ PivotTable บานหน้าต่างงาน
- หลังจากนั้น ให้ลาก ผลิตภัณฑ์ ไปที่ แถว พื้นที่และ fx ยอดรวม ไปที่ ค่า พื้นที่เช่นเดียวกับในภาพด้านล่าง

- ดังนั้นจึงสร้างรายงานยอดขายตามผลิตภัณฑ์

- อีกครั้ง ไปที่ ฟิลด์ PivotTable บานหน้าต่างงาน
- ต่อมา จากตาราง SalesRep ลาก ภูมิภาค ไปที่ แถว พื้นที่

- ดังนั้นจึงสร้างรายงานยอดขายตามผลิตภัณฑ์ตามภูมิภาค นอกจากนี้ เราสามารถกำหนด ผลรวมทั้งหมด จาก PivotTable .

ด้วยวิธีนี้ คุณสามารถเพิ่มองค์ประกอบอื่นๆ ให้กับรายงานที่คุณต้องการได้ ตัวอย่างเช่น คุณยังสร้างรายงานยอดขายตามตัวแทนขายได้อีกด้วย
อ่านเพิ่มเติม: วิธีสร้างช่องที่คำนวณในรูปแบบข้อมูลตาราง Pivot
บทสรุป
บทความนี้นำเสนอวิธีแก้ปัญหาที่ง่ายและสั้นในการจัดการตัวแบบข้อมูล ใน Excel อย่าลืมดาวน์โหลด แบบฝึกหัด ไฟล์. ขอบคุณที่อ่านบทความนี้ เราหวังว่าข้อมูลนี้จะเป็นประโยชน์ โปรดแจ้งให้เราทราบในส่วนความคิดเห็นหากคุณมีคำถามหรือข้อเสนอแนะ กรุณาเยี่ยมชมเว็บไซต์ของเรา Exceldemy เพื่อสำรวจเพิ่มเติม
บทความที่เกี่ยวข้อง
- วิธีลบตารางออกจากตัวแบบข้อมูลใน Excel (2 เคล็ดลับง่ายๆ)
- ลบโมเดลข้อมูลออกจาก Pivot Table ใน Excel (ด้วยขั้นตอนง่ายๆ)